System Overview
Chains (e.g. L2 rollups) interact with Espresso and with the layer 1 blockchain to facilitate trustless state checkpoints. Specifically, when we refer to L1 and L2s we mean the following:
The L1 (layer 1) blockchain: This is the blockchain that chains using Espresso post state checkpoints to. HotShot must also checkpoint its state and history on the layer-1, which will serve as an interface to the rollups. Initially Espresso will run a smart contract on Ethereum that tracks HotShot's state commitments. Other projects can recycle these state commitments to reuse on other chains if they wish.
The L2 (layer 2) chains: These are the chains that use Espresso for fast confirmation. They could be anything from app-specific chains to fully-featured smart contract systems in their own right (like EVM rollups). Each chain is assumed here to be structured as a rollup: after receiving an ordered sequence of transactions, the transactions are executed off-chain in some deterministic VM, and periodically state updates are posted to the layer-1, along with a proof of validity (for ZK-rollups) or a potential fraud proof (for optimistic rollups).
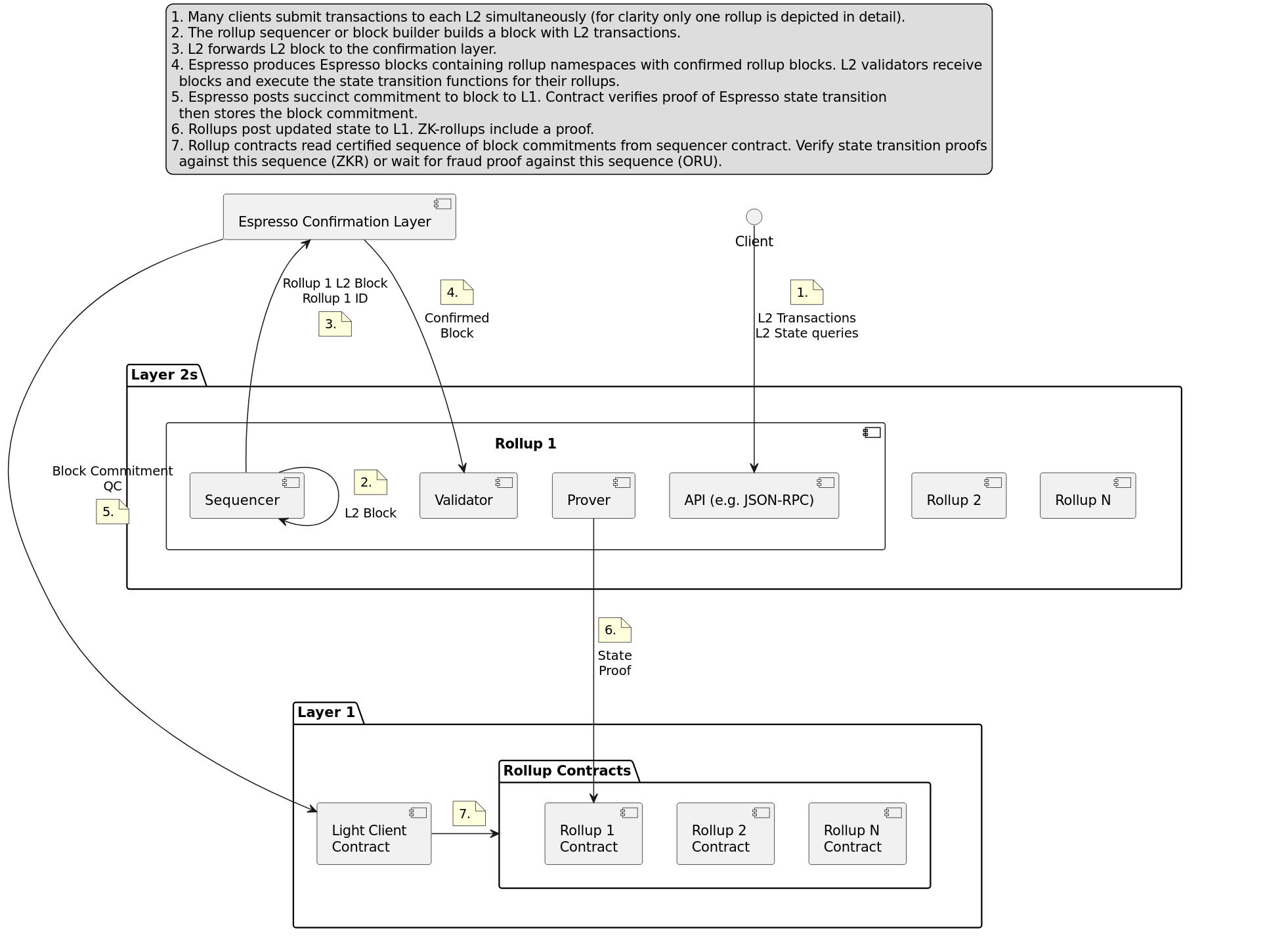
This diagram shows the flow of information through the entire system, starting with transaction submission through clients to various integrated rollups and finally to being certified and checkpointed on the layer-1.

The next sections dive into these components and their interactions in more detail.
Rollup Components
The internal architecture of each rollup will vary greatly depending on the type of rollup (e.g., ZK/optimistic; EVM/app-specific) but all rollups will have a few similar basic components. The internal structure of Rollup 1 is shown in detail in the diagram (for simplicity, the other rollups are abstracted).
A rollup must provide an interface for clients to interact with it. This can be any kind of API, although Ethereum-compatible JSON-RPC will be common. The API responds to queries about the rollup state by reading from a state database, which is populated by the executor, a component which executes every block provided by the sequencer. Finally, a prover (which may be part of a decentralized prover network) is triggered by updates to the state and is responsible for justifying those state updates. For ZK-rollups, the prover will be triggered by every block and produce a validity proof for the state update. For optimistic rollups, the prover will only be triggered if another node publishes an invalid state update, in which case the prover will generate a fraud proof.
In addition to answering state queries, the rollup API may also serve as an endpoint for clients to submit transactions. While clients can submit transactions directly to the Espresso Network's mempool, doing so may be inconvenient for a few reasons:
The Espresso Network's transaction submission interface is not specific to any one rollup. Clients will have to wrap their rollup-specific transactions into a more generic kind of transaction before submitting.
It requires clients to interact with two different services: the rollup API for state queries and the Espresso Network (HotShot) for transaction submissions. Depending on the client software, this may not even be possible. MetaMask, for example, requires a single URL for each chain that it can use for queries and transaction submission.
It is therefore recommended that rollup servers provide a transaction submission interface as part of their API, for those clients who are already using the rest of the API. Such an interface is actually required for conforming JSON-RPC implementations, since the eth_sendRawTransaction RPC method allows clients of the RPC to submit a transaction. Whatever its interface, the implementation of the rollup’s submission API can be as simple as wrapping rollup transactions into generic transactions and forwarding them to the HotShot mempool.
Transaction Flow
Once a transaction is forwarded or submitted, it will be included in a block, and confirmed and made available by HotShot, after which blocks propagate back through the rollups’ executors and provers, which in turn forward their blocks to the L1. Espresso also sends a block commitment to the layer 1 sequencer contract, along with a quorum certificate that the contract uses to authenticate the block. This allows layer 1 rollup contracts to compare the rollup state update proof against a block commitment which is certified as having been finalized by HotShot consensus.
The diagram below shows in more detail the flow of a single transaction from a client through the system.

Transaction Lifecycle
User sends a transaction to a chain's server (e.g. an RPC service).
The chain forwards the transaction, along with an identifier for that rollup, to the chain's sequencer.
The chain's sequencer includes the transaction in a block, which is broadcast to subscribers. One of these subscribers, the rollup node, executes the transaction (along with any other transactions in the block belonging to that rollup). In the case of a ZK rollup, the node may produce a proof of correct execution, which can be broadcast to clients to quickly convince them of the new state.
A commitment to the block containing the transaction is persisted in the L1 sequencer contract (along with a proof that the block has been finalized by consensus).
A rollup node which has executed the block sends the new rollup state to the L1. It may include a validity proof (for ZK rollups) or open a window for fraud proofs (optimistic rollups).
The L1 rollup contract verifies any proofs related to the state update, using the certified block commitment from the sequencer contract to check that the state update corresponds to the correct block.
Confirmations
Centralized sequencers may give rollup users a pre-confirmation that their transaction will eventually be included in the finalized rollup state. These guarantees typically depend on trust assumptions such as reputation, security bonds, and/or fraud proofs. Users must also assume that the sequencer has not been compromised.
Alternatively, clients can also opt read from a stronger confirmation provided by HotShot (step 3). As long as no adversary controls more than one third of the HotShot stake, the client's transaction can never be rolled back. This is especially usefull for bridging, as they are sensitive to reorgs in the source chain of a bridge transaction.
In the case that a rollup posts their tx data to the L1, clients can also wait for their tx to be finalized on the L1, though in the case of Ethereum, this guarantee can take 15 minutes to attain, as opposed to a few seconds in the case of HotShot.
Once a transaction is finalized, clients may want to read the updated rollup state, either to check the results of their transaction's execution or to prepare another transaction. They have several options (listed below) for doing this, depending on who they trust and how much work they are willing to do themselves. Depending on which option they choose, each client can get their preferred tradeoff between latency, trust, and the amount of work they are required to perform.
They can rely on the pre-confirmation provided by the sequencer to compute the next rollup state.
They can leverage Espresso and immediately execute it themselves to compute the new state.
They can get a state update, at the cost of additional trust assumptions, by trusting a rollup server who has executed the transaction to give them the new state, even before a state update proof is generated.
In the case of a ZK rollup, they can wait for a state update proof to be generated (step 3) and check that proof. This requires less computation than executing the block, and it is still trustless.
Finally, if a client does not want to do any computation on their own (or in the case of an optimistic rollup, where there is no validity proof for the client to check) and does not want to trust a rollup server, they can wait until a state update is certified by the L1 (step 6) to fetch the updated state with no trust or computation.
Last updated

